Go to body Contents
InnoRules

InnoRules v7.2 Digital decision manager

  • Payment
    T/T
  • MOQ
    1 Set
  • Supply Ability
    0 Set per One-Time
  • Supply Details

    Negotiable

  • Country of sale
    Asia, Americas, Europe, Middle East, World Wide
  • PRICE
    • EXW

      Depend on quantity

ITEM SPECIFICS

  • Brand
    InnoRules
    Model InnoRules v7.2
  • origin
    Republic of Korea
  • Size(Capacity)
    N/A
  • Condition
    Software
  • Gender
    Unisex
  • age-appropriate
    All
  • Package Includes
    N/A
  • Color
    N/A
  • Dimensions
    N/A
  • Weight
    N/A


PRODUCT DESCRIPTION

What is Digital Decision Manager?
Digital Decision Manager (DDM) is an integrated platform that separates business rules distributed within the enterprise from corporate applications and other system processes, allowing the centralized management of business rules independently.
 
InnoRules Digital Decision Manager
INNORULES' Digital Decision Manager is used in various industries, such as the financial sector, manufacturing, healthcare, government/public institutions, etc. InnoRules has proven its performance and quality through benchmarking tests conducted by a number of customers.
 
Features
InnoRules is an easy and powerful integrated platform for business rule management, with functions and system components that can dramatically improve the efficiency of enterprise system development and operation.
 
1. Easy and convenient rule creation/modification
 - Identifying subordinate relationships between tasks and classifying and managing rules through explorer-type management
 - Provides intuitive and familiar user environment, such as explorer, excel, and flow chart
 - For recycling or commonization purposes, rules can be disassembled and managed down to the cell level
 - Can be used by calling one unit rule, or a rule that calls multiple different rules
 - Create a rule by selecting an appropriate rule template according to the characteristics of business and implementation requirements through various rule templates
 
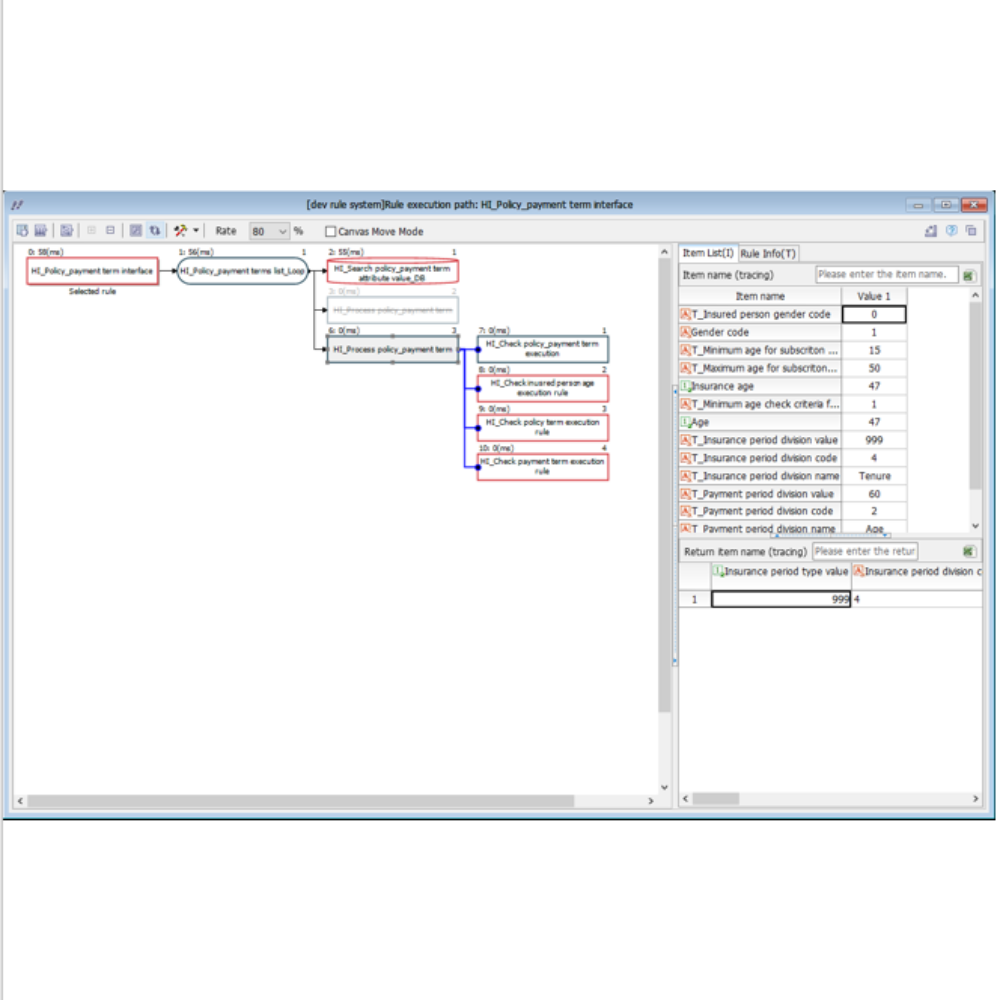
2. Powerful test & simulation capabilities
 - During development, it is possible to immediately test each rule execution stage
 - Real-time tracking of the process of deriving rule results according to the flow
 - Testable by scenario
 - Rule grammar error check and consistency check
 - Determine rule execution time, relationship, and impact 
 
3. Approval, transfer and distribution
 - Transfer by approval procedure
 - History management for transferred rules (transferee, transfer date, last editor, edit date, rule content, etc.)
 - Collective transfer and individual transfer
 - Uninterrupted transfer, simultaneous transfer and immediate distribution
 
4 . Rule life cycle and permission management
 - Rule Version Management
 - Permission management and access control
 - Multi-system environment and system implementation support
 
5. Flexible development environment support
 - Multi-user concurrent development
 - Develop remote collaboration
 - Support for integration with 3rd party product

PAYMENTS DETAILS

This supplier supports payments for offline orders
  • Telegraphic Transfer : T/T
Contact Payment Manager
  • Name : Tony Kim

SHIPPING

Shipping from : Republic of Korea
  • 7 Beobwon-ro 6-gil, Songpa-gu, Seoul (05855)
INNORULES CO.,LTD

INNORULES CO.,LTD

innorules.com Seller_Mail
  • The person in charge

    Kil Kon Kim
  • Address

    7 Beobwon-ro 6-gil, Songpa-gu, Seoul (05855)
Introduction
Doing what you are best at and pioneering a new path The right choice for corporate digital transformation Since its foundation, INNORULES has contributed to digital innovation in various industries based on its independently developed software. Having achieved digital innovation solutions with leading companies and gaining a leading position in the digital industry, INNORULES is moving beyond Korea as a global software company contributing to corporate management innovation around the world. Powerful product performance and world-class quality - Overwhelming advantage over foreign SW solutions in terms of performance, function, and usability through BMT (
  • Business Type :
    Knowledge Service
  • Main Product :
    Enterprise solution, DX software
  • Established :
    2007-01-15
  • Total Annual Revenue :
    9~10 billion (KRW)
  • Total Employees :
    51~100 people

COMPANY ENVIRONMENT

Please suggest a variety of your ideas such as design, impact, enhancements, etc

Captcha Required
   

Please enter the text on the left image to prevent automatic input.

0 / 4000

질문이 없습니다.

CUSTOMER REVIEWS (0)

Max 1 files, 20Mb limit per attachment

Captcha Required
   

Please enter the text on the left image to prevent automatic input.

At least 10~1000 characters.

0/ 1000

TRADE EXPERIENCE

  • Total revenue
    9~10 billion (KRW)
  • Total export revenue (previous year in USD)
    306
  • Number of foreign trade employees
    51~100 people

COMPARISON TO SIMILAR ITEMS more

  • No Items
supplier level
MEMBER
INNORULES CO.,LTD
Seller's Store url
  • Response Level
      41% ~ 50%
  • Supplier Level
      5~10 billion (KRW)
  • Transaction Level
      less than 5
SUPPLIER BEST
  • InnoProduct 5.2 Digital product Manager